
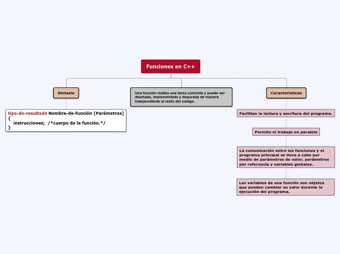
tipo-de-resultado Nombre-de-función (Parámetros)
{
instrucciones; /*cuerpo de la función.*/
}
Facilitan la lectura y escritura del programa.
Permite el trabajo en paralelo
La comunicación entre las funciones y el programa principal se lleva a cabo por medio de parámetros de valor, parámetros por referencia y variables globales.
Las variables de una función son objetos que pueden cambiar su valor durante la ejecución del programa.