Satélite Mind Maps - Public Gallery

Explore our wide public collection of satélite mind maps created by Mindomo users all over the world. Here, you can find all public diagrams related to satélite. You can view these examples to get some inspiration. Some diagrams also give you the right to copy and edit them. This flexibility allows you to use these mind maps as templates, saving time and giving you a strong starting point for your work. You can contribute to this gallery with your own diagrams once you make them public, and you can be a source of inspiration for other users and be featured here.

Tipos de representaciones geográficas
susana patricia jimenez briones

Tipos de representaciones geográficas

by susana patricia jimenez briones

la meteorologia
Miguel angel Jaramillo Quintero

la meteorologia

by Miguel angel Jaramillo Quintero

Mapa Conceptual Del Satelite Simón Bolívar Grupo de Alexander Vera
vanessa echenique

Mapa Conceptual Del Satelite Simón Bolívar Grupo de Alexander Vera

by vanessa echenique

Organigrama
Karen Jessenia Alejandro Contento

Organigrama

by Karen Jessenia Alejandro Contento

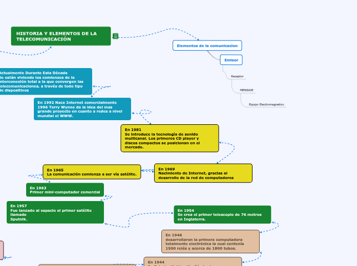
HISTORIA Y EVOLUCION TELECOMUNICACIONES
LUIS CARRILLO

HISTORIA Y EVOLUCION TELECOMUNICACIONES

by LUIS CARRILLO

Propagación Terrestre
Newball Pe�a Newball Pe�a

Propagación Terrestre

by Newball Pe�a Newball Pe�a

CAMPO GRAVITATORIO
Isaac Prieto Martín

CAMPO GRAVITATORIO

by Isaac Prieto Martín

"LA LUNA; SUS CARACTERÍSTICAS Y EFECTOS SOBRE LA TIERRA"
Guadalupe Bonilla

"LA LUNA; SUS CARACTERÍSTICAS Y EFECTOS SOBRE LA TIERRA"

by Guadalupe Bonilla

Medios No Guiados
Marcela De La Garza

Medios No Guiados

by Marcela De La Garza

Dispositivos de Interconexion
Jaime Albor

Dispositivos de Interconexion

by Jaime Albor

GUERRA FRÍA.
Juan Carlos Anaya

GUERRA FRÍA.

by Juan Carlos Anaya

Desarrollo y ciencia tecnología en venezuela
nayrobis arevalo

Desarrollo y ciencia tecnología en venezuela

by nayrobis arevalo

Formacion de la Luna
JAMA JANON JAMA JANON

Formacion de la Luna

by JAMA JANON JAMA JANON

ACCESO INTERNET
smith suarez

ACCESO INTERNET

by smith suarez

Importancia Estratégica del Satélite Simón Bolívar
Carlos Portales

Importancia Estratégica del Satélite Simón Bolívar

by Carlos Portales

enlace satelital
angela medina

enlace satelital

by angela medina

LA LUNA.
José Carlos Mendez

LA LUNA.

by José Carlos Mendez

REDES DE ÁREA LOCAL
Marta Alutiz

REDES DE ÁREA LOCAL

by Marta Alutiz

Evolución de un objeto tecnológico
Antonella vargas

Evolución de un objeto tecnológico

by Antonella vargas

historia de los viajes espaciales
DANNA VALENTINA VELASQUEZ GUZMAN

historia de los viajes espaciales

by DANNA VALENTINA VELASQUEZ GUZMAN

Organigrama arbol
Maria Alexandra Galarza Valarezo

Organigrama arbol

by Maria Alexandra Galarza Valarezo

sistema de numeracion
manuel zarate

sistema de numeracion

by manuel zarate

HISTORIA DEL PERIODISMO
dayenry van der vlies

HISTORIA DEL PERIODISMO

by dayenry van der vlies

Sistemas de Telecomunicaciones
Fabiola Alvarado

Sistemas de Telecomunicaciones

by Fabiola Alvarado

Satelite Simón Bolívar II
Angel Espinoza

Satelite Simón Bolívar II

by Angel Espinoza

Internet y sus Servidores
Enrique Valderrama

Internet y sus Servidores

by Enrique Valderrama

ACCESO INTERNET BANDA ANCHA
DANIEL GONZALEZ

ACCESO INTERNET BANDA ANCHA

by DANIEL GONZALEZ

Organigrama
lenin ortiz

Organigrama

by lenin ortiz

Unidad III. Infraestructura de un 
Ambiente Web
Albores Ruiz Rosa Isela
Rosa Isela Albores Ruiz

Unidad III. Infraestructura de un Ambiente Web Albores Ruiz Rosa Isela

by Rosa Isela Albores Ruiz

redes
melissa sanchez

redes

by melissa sanchez

Dispositivos de Ínter conexión.
Andres Solis

Dispositivos de Ínter conexión.

by Andres Solis

EL TELÉFONO
MIGUEL GARCIA

EL TELÉFONO

by MIGUEL GARCIA

medios no guiados
Atenea Arce García

medios no guiados

by Atenea Arce García

Capitulo 2
Camilo Andrade

Capitulo 2

by Camilo Andrade

la meteorologia
Fabian Chela

la meteorologia

by Fabian Chela

La propagación
Martin Moscoso

La propagación

by Martin Moscoso

TIPOS DE CONEXIÓN DE INTERNET
HERNANDEZ ZUMARRAGA AMADEO JAVIER

TIPOS DE CONEXIÓN DE INTERNET

by HERNANDEZ ZUMARRAGA AMADEO JAVIER

Historia y Evolucion de las telecomunicaciones
Maria Briones

Historia y Evolucion de las telecomunicaciones

by Maria Briones

ACTIVIDAD Nº11
nerea pastor

ACTIVIDAD Nº11

by nerea pastor

TV Satelital
Pablo Astcar

TV Satelital

by Pablo Astcar

internet y web 2.0
sarah k parra

internet y web 2.0

by sarah k parra

CAJAS DE CAMBIO MANUALES
Víctor González Gallardo

CAJAS DE CAMBIO MANUALES

by Víctor González Gallardo

ACTIVIDAD Nº 11
Nadia Bf

ACTIVIDAD Nº 11

by Nadia Bf

TIPOS DE CONEXIÓN DE RED
Nombre Invisible

TIPOS DE CONEXIÓN DE RED

by Nombre Invisible

GRANDES INVENTOS DE LA EDAD MODERNA
Paula Andrea Falon Tirado

GRANDES INVENTOS DE LA EDAD MODERNA

by Paula Andrea Falon Tirado

INVENTOS DE LA EDAD MODERNA
THE LEGEND

INVENTOS DE LA EDAD MODERNA

by THE LEGEND

MEDIOS DE COMUNICACIÓN DE LAS REDES
Samuel Peña

MEDIOS DE COMUNICACIÓN DE LAS REDES

by Samuel Peña

Servicios de Radiocomunicacion-JP
Juan Vasquez

Servicios de Radiocomunicacion-JP

by Juan Vasquez

La ciencia de Kleper
Rebecca Monteiro

La ciencia de Kleper

by Rebecca Monteiro

Sistemas espaciales
ARGUELLO RODRIGUEZ ARGUELLO RODRIGUEZ

Sistemas espaciales

by ARGUELLO RODRIGUEZ ARGUELLO RODRIGUEZ

Medios Físicos
Sergiomz Zm

Medios Físicos

by Sergiomz Zm

Organigrama
Arantza Ximena Pizano González

Organigrama

by Arantza Ximena Pizano González

2. FUNDAMENTO DE SISTEMAS DE POSICIONAMIENTO (G.P.S)
Heredia Melendres Jamil Jamilton

2. FUNDAMENTO DE SISTEMAS DE POSICIONAMIENTO (G.P.S)

by Heredia Melendres Jamil Jamilton

CAMPO GRAVITATORIO
Karolina Karolina

CAMPO GRAVITATORIO

by Karolina Karolina

COMUNICACIONES Y REDES
NIKOL LLANGA

COMUNICACIONES Y REDES

by NIKOL LLANGA

Internet y e-commerce origen
Karla González

Internet y e-commerce origen

by Karla González

EVOLUCIÓN DE LAS TELECOMUNICACIONES
GLENDA SÁNCHEZ MONSERRATE

EVOLUCIÓN DE LAS TELECOMUNICACIONES

by GLENDA SÁNCHEZ MONSERRATE

ECOLUCIÓN DE LAS TELECOMUNICACIONES
Nathaly Peralta

ECOLUCIÓN DE LAS TELECOMUNICACIONES

by Nathaly Peralta

Mapas
Angel Vicente

Mapas

by Angel Vicente

¿Qué hace el espectro en un libro como este?
Jean Jimenez

¿Qué hace el espectro en un libro como este?

by Jean Jimenez

EL UNIVERSO
Rubi Mireille

EL UNIVERSO

by Rubi Mireille

Forma en la que el Internet funciona
Juan Alejandro Archundia Tejeda

Forma en la que el Internet funciona

by Juan Alejandro Archundia Tejeda

Breve repaso Histórico
jorge tarco

Breve repaso Histórico

by jorge tarco

TRANSMISIÓN DE DATOS EN INTERNET
Guadalupe Lopez

TRANSMISIÓN DE DATOS EN INTERNET

by Guadalupe Lopez

HERRAMIETAS TIC
Diomedez yepez

HERRAMIETAS TIC

by Diomedez yepez

medidos de comunicacion
Francisco Manfuel Villarán

medidos de comunicacion

by Francisco Manfuel Villarán