Categories: All - bobina - circuito - relés - contactos

by Laura Sofia Correa 8 years ago

573

RELÉS 11

RELÉS 11

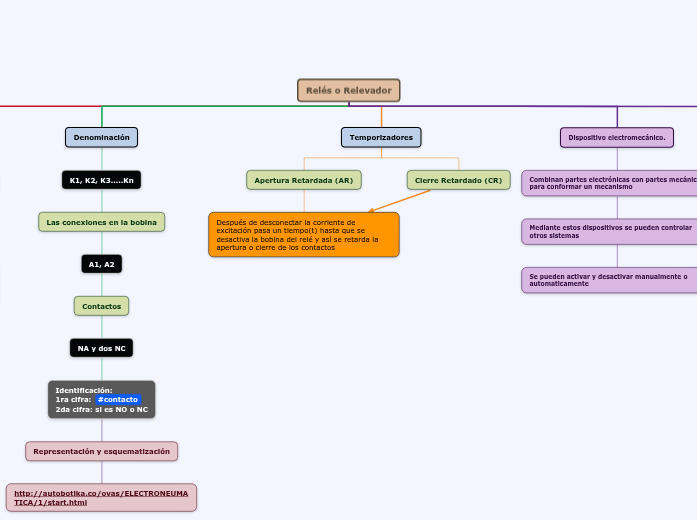
Relés o Relevador

Inventado por Joseph Henry en 1835.d

Dispositivo electromecánico.

Combinan partes electrónicas con partes mecánicas para conformar un mecanismo
Mediante estos dispositivos se pueden controlar otros sistemas

Se pueden activar y desactivar manualmente o automaticamente

Temporizadores

Cierre Retardado (CR)
Apertura Retardada (AR)
Después de desconectar la corriente de excitación pasa un tiempo(t) hasta que se desactiva la bobina del relé y así se retarda la apertura o cierre de los contactos

Denominación

K1, K2, K3.....Kn
Las conexiones en la bobina

A1, A2

Contactos

NA y dos NC

Identificación: 1ra cifra: #contacto 2da cifra: si es NO o NC

Representación y esquematización

http://autobotika.co/ovas/ELECTRONEUMATICA/1/start.html

Funcionamiento

Capaz de controlar un circuito de salida de mayor potencia que el de entrada.
Interruptor controlado por un circuito

Por medio de una bobina y un electroimán, se acciona un juego de uno o varios contactos que permiten abrir o cerrar otros circuitos eléctricos independientes.