类别 全部 - automatización - datos - seguridad - procesadores

作者:Vianey Can 3 年以前

174

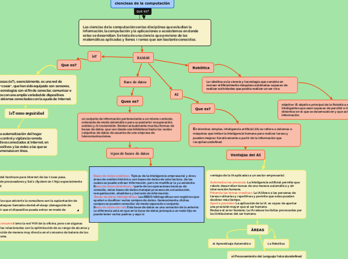
ciencieas de la computaciòn

ciencieas de la computaciòn

ciencieas de la computaciòn

RAMAS

Robòtica
La robótica es la ciencia y tecnología que consiste en recrear artificialmente máquinas autómatas capaces de realizar actividades que podría realizar un ser vivo.

objetivo: El objetivo principal de la Robótica es la construcción de máquinas inteligentes que sean capaces de percibir e incluso modelar el estado del entorno dinámico en el que se desenvuelven y que actúen tomando como referencia esa información.

AI

En términos simples, inteligencia artificial (IA) se refiere a sistemas o máquinas que imitan la inteligencia humana para realizar tareas y pueden mejorar iterativamente a partir de la información que recopilan.

Ventajas del AI

ventajas de la IA aplicadas a un sector empresarial: Automatiza los procesos: La Inteligencia artificial permite que robots desarrollen tareas de una manera automática y sin intervención humana. Potencia las tareas creativas: La IA libera a las personas de tareas rutinarias y repetitivas y permite que estas puedan destinar más tiempo. Aporta precisión: La aplicación de la IA es capaz de aportar una precisión mayor que el ser humano. Reduce el error humano: La IA reduce los fallos provocados por las limitaciones del ser humano.

el Aprendizaje Automático

el Procesamiento del Lenguaje Natural

La Robótica

Base de datos
Ques es?

un conjunto de información perteneciente a un mismo contexto, ordenada de modo sistemático para su posterior recuperación, análisis y/o transmisión. Existen actualmente muchas formas de bases de datos, que van desde una biblioteca hasta los vastos conjuntos de datos de usuarios de una empresa de telecomunicaciones.

tipos de bases de datos

Bases de datos estáticas. Típicas de la inteligencia empresarial y otras áreas de análisis histórico, son bases de datos de sólo lectura, de las cuales se puede extraer información, pero no modificar la ya existente. Bases de datos dinámicas. Aparte de las operaciones básicas de consulta, estas bases de datos manejan procesos de actualización, reorganización, añadidura y borrado de información. Bases de datos bibliográficas: Las BBDD bibliográficas son registros que ayudan a clasificar varios campos de datos. Generalmente, dichos campos se pueden consultar de modo separado o conjunto. Bases de datos de red: Esta base de datos es una variación de la anterior. La diferencia está en que en la base de datos jerárquica un nodo hijo no puede tener varios padres y aquí sí.

loT
Que es?

“Internet de las cosas (IoT), esencialmente, es una red de objetos físicos, o “cosas”, que han sido equipado con sensores, software y otras tecnologías con el fin de conectar, comunicar e intercambiar datos con una amplia variedad de dispositivos (similares o no) y sistemas conectados con la ayuda de Internet.

loT como seguiridad

El loT sirve para la automatización del hogar permite tener un control y vigilancia remota mediante dispositivos conectados al Internet, en proteger los dispositivos y las redes a las que se conectan de las amenazas en línea.

ÀREAS

Redes de corto alcance y bajo consumo:Como la red WiFi de la oficina, pero con algunas singularidades, especialmente las relacionadas con la optimización de su rango de alcance y cobertura, pues este aspecto incide de manera muy directa en el consumo de batería de los dispositivos conectados a la misma.

Seguridad: Algunos riesgos de los que advierte la consultora son la suplantación de identidad de dispositivos o los ataques llamados denial-of-sleep (denegación de descanso), ideados para impedir que el dispositivo pueda entrar en modo de descanso

Procesadores: La optimización del hardware para Internet de las Cosas pasa, inevitablemente, por el diseño de procesadores y SoCs (System on Chip) especialmente diseñados para tal fin.

Las ciencias de la computación son las disciplinas que estudian la información, la computación y la aplicaciones o ecosistemas en donde estas se desarrollan. Se trata de una ciencia que proviene de las matemáticas aplicadas y tienes 3 ramas que son bastante conocidas.